詳解:汽車電子ECU bootloader工作原理及開發要點
隨著半導體技術的不斷進步(按照摩爾定律),MCU內部集成的邏輯功能外設越來越多,存儲器也越來越大。消費者對于汽車節能(經濟和法規對排放的要求)型、舒適性、互聯性、安全性(功能安全和信息安全)的要求越來越高,特別是近年來新能源電動車、車聯網和自動駕駛技術的興起,更大大加速了汽車電子技術的發展。汽車電子ECU(Electronic Control Unit--電控單元)集成的功能日益復雜,為了應對軟件遠程(在線)功能升級(增加新的功能)和bug修復的需求、對bootLoader(啟動加載程序)的需求越來越多。本文詳細介紹了汽車電子ECU bootloader的一般性工作原理和開發要點,其適用于所有的汽車電子ECU bootloader開發。

一、Bootloader的功能
BootLoader,顧名思義,就是駐留在ECU非易失性存儲器中的一段程序加載代碼,每次ECU復位后,都會運行bootloader。它會檢查是否有來自通信總線的遠程程序加載請求,如果有,則進入bootloader模式,建立與程序下載端(通常為PC上位機)的總線通信并接收通信總線下載的應用程序、解析其地址和數據代碼,運行NVM(None Valitale Momory--非易失性存儲器)驅動程序,將其編程到NVM中,并校驗其完整性,從而完成應用程序更新。如果沒有來自通信總線的遠程程序加載請求,則直接跳轉到應用程序復位入口函數(復位中斷ISR,也稱作Entry_Point()--使用Processor Expert的CodeWarrior 工程或者Startup()函數--普通CodeWarrior 工程),運行應用程序。
基于此,汽車ECU的bootloader三大主要概念如下:
與遠程程序下載端建立可靠的總線通信以獲取要更新應用程序;
解析應用程序編程文件(S19/HEX/BIN)獲得其在NVM中的地址和程序代碼及數據;
運行NVM驅動將應用程序的代碼和數據編程到NVM中并校驗;
二、如何建立可靠的總線通信?
汽車ECU常見的數據總線有CAN和LIN,因此通常汽車ECU的bootloader都是通過CAN或者LIN下載數據的。當然也可以基于其他總線,比如基于SPI總線或者I2C總線(典型如一些帶有安全監測的功能安全ECU,通過主MCU對功能安全監測MCU的程序進行升級)以及以太網(基于Enternet通信的中控或者全液晶儀表的ECU以及下一代高速網關和ADAS ECU)。
TIps:
a、不同的ECU通信總線不一樣,具體需要用到某種通信總線取決于實際應用;
b、通信總線有ECU的MCU外設實現,所以在bootloader中必須開發相應的通信總線外設驅動程序,實現基本的數據發送和接收功能;
c、為了保證通信的可靠性,必須開發一個基于通信總線完善的通信協議,應用程序下載端和bootloader之間需要建立請求命令(request command)、確認(acknowledge)、等待(block wait)、錯誤重傳(error re-send)等機制----bootloader根據不同的請求命令完成不同的任務并確認操作是否完成(ACK)以及數據是否正被確完整的傳輸,若出現數據錯誤(通過校驗和或者ECC實現),需要進行自動重傳;
d、應用程序下載端通過需要在PC上基于VC或者C#、QT、Labview等開發GUI軟件,實現c中要求的總線通信協議,一般在其底層都是通過調用相應的總線設備,如USB轉CAN/LIN的轉發器設備的動態庫(DLL)的API接口來實現數據的收發,相應的總線USB轉發設備都會提供相應的驅動庫(DLL)。因此bootloader開發者一般還需具備一定的PC上位機軟件開發能力;
e、為了實現數據的可靠傳輸,一般在總線通信協議中添加信源編碼,即在發送是對有效數據進行校驗和或者ECC計算并將結果在通信數據幀中和有效數據一起發送,bootloader接收端,接收到數據幀后對有效數據域進行發送端同樣的校驗和或者ECC計算,得出結果與接收到的校驗和或者ECC計算結果值進行比較從而判斷數據的完整性。應用程序編程文件(S19/HEX/BIN)都具有相應的校驗和機制,所以可以采取直接傳送程序編程文件行的方式;否則,用戶需要在上位機軟件中首先解析編程文件,再將其中的地址和數據及代碼封裝打包成某種定制的通信協議,在bootloader中還得對其進行解包,這樣一來,略顯麻煩,但有些主機廠(Car OEM)為了知識產權保護,有自己的bootloader協議,這種情況下,bootloader開發者就必須按照主機廠的要求來開發;
f、一些正規的大主機廠要求其ECU供應商開發放入ECU bootloader必須基于UDS等總線診斷協議,在UDS中規定了相應的CAN ID給bootloader使用,那么久必須在該類ECU中的bootloader工程中加入相應的UDS協議棧;

三、解析編程文件(S19/HEX/BIN)
不同的MCU軟件開發IDE編譯鏈接生成的編程文件格式可能不同,但S19、HEX和BIN文件之間是可以相互轉化的,所以只需要在bootloader中開一種編程文件的解析程序就可以了,其他的可以使用相應的轉換工具(convert tool)在上位機上進行轉換;
對編程文件的解析,目的在于獲得應用程序的程序代碼和數據及其在NVM中的存儲地址;
為了解析編程文件必須先了解其中的編碼格式和原理,常用的S19、HEX和BIN文件的格式說明請參考如下維基百科鏈接:
S19文件:https://en.wikipedia.org/wiki/SREC_(file_format)
HEX文件:https://en.wikipedia.org/wiki/Intel_HEX
BIN文件:https://en.wikipedia.org/wiki/Binary_file
TIps:
S19和HEX文件都是可以直接使用文本編輯器(比如記事本,notepad++)打開的,只需要將包含地址和數據代碼的S1、S2和S3開始的S19文件行合并即可,可以手動拷貝,也可以編寫window批處理腳本來處理;當然也有專門的可以支持兩個S19文件的合并,網上可以找到很多開源軟件,比如常見的Srecord等;
MCU的軟件開發IDE一般都集成不同編程文件之間的轉換工具:比如S32DS的objcopy(Create Flash Image )
以及Keil的Motorola S-Record to BINARY File Converter http://www.keil.com/download/docs/10.asp
四、NVM驅動程序開發
ECU的NVM一般包括其MCU片內集成的用于存放數據的EEPROM或者Data-Flash和用于存儲程序代碼/數據的Code-Flash/Program-Flash以及MPU擴展的片外NOR Flash或者NAND-Flash;NVM驅動程序包括對NVM的擦除(erase)、編程(program)和校驗(verify)等基本操作,也包括對NVM的加密(secure)/解密(unsecure)和加保護(protecTIon)/解保護(unprotecTIon)操作。
Tips:
a、MCU片上集成的NVM中EEPROM/D-Flash和C_Flash/P-Flash一般屬于不同的block,所以可以直接在Flash上運行NVM驅動對EEPROM/D-Flash進行擦除和編程操作;
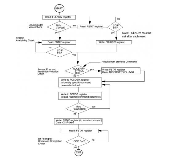
b、NVM驅動一般都是通過運行一個NVM command序列,在其中通過NVM控制器寄存器給出不同的NVM操作命令代碼、NVM編程數據和目標地址的方式完成,典型的NVM command序列如下(Freescale的S12(X)系列MCU Flash write command 序列):

c、由于NVM的工作速度一般較CPU內核頻率和總線頻率低,所以運行NVM驅動前必須對NVM進行初始化,將設置分頻器其工作頻率設置為正常工作所需頻率范圍;
d、MCU片內的NVM同一個block上不能運行NVM的驅動對其自身進行擦除和編程操作,否則會傳出read while write的總線訪問沖突(每個NVM block只有一條數據總線,一個時刻只能進行讀出或者寫入,不支持同時讀出和寫入)。因此對于僅有一個block Flash的MCU來說,就必須在RAM中調用其NVM驅動,來對其自身進行擦除和編程操作,同時在launch Flash command到等待command完成期間必須關閉CPU全局中斷,禁止外設中斷響應,否則取中斷向量和運行中斷ISR都會訪問Flash。要使能中斷,就必須將中斷向量表偏移到RAM或者NVM block(EEPROM/D-Flash)并將響應的中斷ISR也拷貝到其他RAM或者NVM block上(當然該中斷向量表也必須更新指導新的中斷ISR);
e、由于以上b的要求,通常需要將bootloader的NVM驅動拷貝到MCU的RAM中運行,其可以將其完成的NVM拷貝到RAM中運行,也可以只拷貝NVM command launch到等待command完成的幾條指令到RAM執行即可,因為NVM驅動中其他操作(比如填寫NVM操作命令、寫入編程地址和數據等)并不會往占用數據總線上往NVM中寫入數據;
f、NVM的驅動程序駐留在Flash中,如果出現堆棧溢出等意外程序跑飛意外運行NVM驅動程序則會造成NVM內容意外擦除丟失或者修改的情況。因此需要對關鍵數據或代碼(比如bootloader本身)進行保護以防止意外修改,或者更為安全的方法是不將NVM驅動程序存放在NVM中,而是在bootloader最開始通過上位機將其下載到RAM中運行,bootloader結束后將該區域RAM清除,從而避免由于意外運行NVM驅動程序造成的NVM數據丟失和修改。(PS:后續我會專門寫一篇文章介紹相關的方法,盡請關注閱讀)
g、一般MCU廠商都會給出其MCU的NVM驅動庫,用戶可以使用該類庫實現NVM操作,如果是Freescale/NXP的汽車級MCU,還可以使用CodeWarrior IDE集成的Processor Expert生成相應的NVM驅動程序;
五、Bootloader開發的其他要點
a、Bootloader與應用程序的關系
Bootloader和應用程序分別是兩個完整的MCU軟件工程,各自都由自己的啟動代碼、main()函數、鏈接文件、外設驅動程序和中斷向量表;

因此Bootloader和應用程序的鏈接文件中,對NVM的地址空間分配必須分開獨立,不能重疊(overlap),但其RAM分配沒有約束,兩者都可以使用整個RAM空間,因為跳轉到應用工程后,
將啟動代碼將重新初始化RAM;
Bootloader必須使用MCU默認的中斷向量表,因為每次復位后MCU都是從其默認中斷向量表的復位向量取地址執行的;應用程序的中斷向量必須進行偏移(通過相應的中斷向量偏移寄存器,如S12(X)系列MCU的IVBR寄存器或者ARM Cortex M系列MCU的SCB-》VTOR寄存器);而NVM(P-Flash)的擦除都是按照sector進行的,所以為了充分利用NVM(P-Flash)空間,都將bootloader分區到包含默認中斷向量表的若干NVM(P-Flash)sector(S12(X)系列MCU的NVM最后若干sector, ARM Cortex M系列MCU從0地址開始的若干sector);
Tips:
如果應用程序新過程中斷電或者意外復位,則應用程序更新失敗,相應的應用程序完整性校驗通不過,當然得重新下載,為了避免這種情況下應用程序丟失,常常BootLoader需要對應用程序進行雙備份,即使用兩個不同的NVM分區來保存應用程序,只有新的應用程序更新成功之后,才擦除老的應用程序,否則下次復位之后還是運行老的應用程序
b、Bootloader到應用程序的跳轉方法
開發使用bootloader后,每次ECU復位之后都將首先運行bootloader,若無遠程應用程序下載請求則直接跳轉到應用程序復位函數地址,這里面有兩個問題需要考慮:
如何獲得應用程序復位函數地址:方法有:1)通過鏈接文件固定應用程序的復位啟動函數地址;2)從應用程序中斷向量表的復位向量地址獲取;推薦方法2):因為其靈活性好,每次應用程序變化后無需關心應用程序復位函數被編譯到了NVM的具體地址,只需要將應用程序中斷向量表中的復位向量取出運行即可:
典型方法如下(假設S12(X)系列MCU的應用程序中斷向量表基地址寄存器IVBR=0x7F):
typedef void (*near tIsrFunc)(void);/* ISR prototype definition */
word *Ptr; /*pointer used for ISR vector fecth*/
Ptr = (word *)0x7FFE; /*get the ISR vector from the interrupt vector table of APP project */
((tIsrFunc)(*Ptr))(); /*covert and run*/
跳轉時機:方法有:1)bootloader更新完應用程序并校驗其完整性OK之后,將用到的外設(比如CAN/LIN通信總線模塊、定時器、GPIO等)寄存器恢復到復位后的默認狀態,然后直接跳轉;bootloader更新完應用程序并校驗其完整性OK之后,等待看門狗定時器超時溢出復位,在bootloader最開始判斷無遠程應用程序下載請求而跳轉;推薦使用方法2):因為方法1)相對于軟件復位,其跳轉至應用程序復位啟動函數時MCU的硬件環境與直接運行應用程序可能存在差異,而方法2)的看門狗復位則屬于硬件復位,其會將絕大部分外設(模擬、時鐘和外設)電路復位,更接近直接運行應用程序的情況。

c、開發bootloader需要掌握的知識和調試方法技巧
首先,開發bootloader需要對ECU所用的MCU的RAM和NVM資源十分清楚,然后對其進行分區,保證應用程序和bootloader的NVM分配沒有重疊。所以必須了解所用軟件開發工具IDE的鏈接文件的使用方法和編寫規則;
然后,需要判斷中斷向量表偏移是否成功,NVM驅動拷貝的地址和大小等信息,所以必須掌握所用軟件開發工具IDE的編譯鏈接結果中map文件的具體信息;
此外,掌握如何將NVM函數重定向(將函數程序代碼的存儲地址和運行時地址分開)到RAM中執行的方法也十分有用;
Tips:
在開發應用程序時,需要先對其進行單獨調試以保證其功能正常,這時雖然其外設中斷向量表已經進行了偏移,但其復位向量必須的放置在默認中斷向量表中復位向量所在的地址,否則下載后無法運行,進行正常調試,因為如果把應用程序的復位向量放在偏移后的應用程序中斷向量表中,則默認的復位向量內容為0xFFFF(Flash擦除后的狀態),CPU內核就會到0xFFFF的地址取指運行,顯然不是真實的工程啟動函數,所以無法運行,其結果跟一個新MCU未寫入任何程序時上電運行的情況一樣,會不斷的出現非法地址復位;而在應用程序開發完成后,再將其偏移到應用程序中斷向量中,以避免與bootloader工程的Flash地址沖突;
最后,掌握利用調試器的Hotsync或者attach方法加載elf文件中的調試信息對bootloader和應用程序進行無縫調試也是非常實用的,可以大大提高bootloader的調試效率;
d、量產時bootloader和應用程序的下載方法
推薦將bootloader和應用程序編譯鏈接生成的編程文件進行合并,一次性使用量產工具(如Cyclone編程器)下載以提高生產效率。

